
MonLogicielMedical
2.5
30 avis
Notes des utilisateurs
2.8
Note de la rédaction
L'avis de la rédaction
Mais nous ne pouvons que nous ranger derrière les avis de nombreux utilisateurs : il ne suffit pas à un éditeur expérimenté de faire un logiciel complet et en ligne pour qu’il soit aussi bien que sur le papier en pratique.
Points forts
- Personnalisation visuelle
- Intégration des téléservices
- Téléconsultation via Maiia
−Points faibles
- ✗Personnalisation de tout le reste
- ✗Ergonomie
- ✗Fiabilité
Galerie

Notre avis détaillé
En dehors de cet aspect purement esthétique, l’ergonomie n’est plus franchement au goût du jour : si l’on peut déplacer les fenêtres, la navigation dans un dossier n’est pas des plus aisées, et il faut user de la molette car les listes déroulantes sont Légion.
L’un des principaux problèmes à l’usage vient de la nécessité de se reconnecter très, très régulièrement avec sa CPS - certains collègues ont rapporté le faire des dizaines de fois par jour. Le hic étant qu’on peut alors perdre ses observations ou ses ordonnances, rageant.
L’ergonomie de l’éditeur d’ordonnance est d’ailleurs largement critiquable : facile pour les posologies simples, vous finirez certainement par écrire en texte libre la plupart des posologies complexes (un jour sur deux, 1 à 2 comprimés par prise etc).
Du côté des modèles, si vous pouvez bien les éditer, sachez que vous ne pourrez pas les reclasser une fois créés : choisissez donc… judicieusement ! D’ailleurs les éditeurs d’ordonnances d’examens/paramed sont très peu ergonomiques, et il nous a été mentalement difficile d’aller jusqu’au bout de l’écriture d’un simple courrier du fait de problèmes d’alignement, de zones non éditables, et de choix du destinataire …
Pour créer une fiche patient ou faire une simple FSE, on nous a dit que MLM pouvait concourir au Guiness dans la catégorie "nombre de clics nécessaires" (jusqu’à 7 malgré des raccourcis).
Au final, l’ergonomie de MLM nous a été comparée à celle d’un jeu de type « point and click » : les ‘gamers’ frustrés apprécieront peut-être ?
Les téléservices de l’Assurance Maladie sont assez bien intégrés et pour une fois utilisables - il faut aussi le souligner, tant la concurrence a été aléatoire sur ce sujet par le passé.
L’utilisation en pluriprofessionnalité est tout à fait possible, MLM ayant été certifié ASIP V2. Mais en pratique, étant parfaitement inadapté aux professions paramédicales, ces derniers s’en détournent régulièrement pour revenir sur leur ancien logiciel métier plus adapté à leurs spécificités…
La téléconsultation a lieu via Maiia, solution d’agenda du même éditeur pouvant s’intégrer à MLM en option.
Nous n’avons pas relevé à ce jour d’initiative visant à y connecter des objets médicaux.
Des plantages ont souvent été rapportés après les mises à jour distantes, et la hotline semble, tout comme pour les autres logiciels de cet éditeur, aléatoirement joignable avec plusieurs niveaux de filtrage.
C’est certainement un argument important pour qui a connu les déboires des années 2000 avec des faillites de logiciels métiers sans possibilité de récupération de sa base. Malheureusement, qui dit grosse structure dit aussi faible réactivité : Cegedim semble prisonnier de sa lourdeur, et des pratiques commerciales discutables sont encore régulièrement rapportées (durées d’engagement incompressibles, exports de données difficiles à obtenir, maintenances informatiques et SAV désobligeants...)
Les mauvaises lagues rapportent que Cegedim Santé est très compétent pour s’adapter aux cahiers des charges techniques de nos tutelles, mais beaucoup moins pour répondre aux besoins de ses clients…
Vous pourrez y rajouter l’abonnement à Maiia agenda et celui à Maiia Téléconsultation (du même éditeur) si vous faites le choix de ces solutions – mais au passage, des utilisateurs ont vu se créer des centaines voire des milliers de doublons dans leurs fiches patient… ce qui on l'espère ne devrait plus arriver.
A noter qu’aux dernières nouvelles, le contrat de base stipulait toujours un engagement minimum de 2 ans.
L'avis de vos confrères
Radar comparatif
Témoignages de confrères (33)
DocLorSC
MSP · Médecin généraliste
3 ans d'utilisation
Nous avons enduré MLM 1O ans , trop longtemps, trop de promesses d’amélioration non tenues Aucune évolution majeure en 1O ans juste des choses qui le ralentissent. Lenteur , lourdeur , difficulté de lien avec les DMP, blocage récurrent de la messagerie Mailiz-MSSanté etc A l’époque peu d’option sur le marché en ligne pour les Pôle de santé en pluripro mais il semblait prometteur un le papier. Et le SAV est d’une telle médiocrité. Et pour finir, la migration vers le nouveau logiciel a pris un temps qui dépassent le cadre légal. Difficulté pour demander cela, puis dépassement de plus de 2 semaines de la période prévue légalement. Je déconseille MLM et cegedim en général
Anonyme
MSP · Médecin généraliste
2 ans d'utilisation
Logiciel qui se veut 100% en ligne très pratique notamment en mobilité. Toutefois une fois le rêve vendu par le commercial l'utilisation réelle fait déchanter. Le transfert des anciennes données a été une catastrophes et nous pénalisera à vie car après c'est trop tard... La prescription en DCI est un parcours du combattant : - pas de favoris possible pour les favoris de la DCI (alors que c'est évidemment très intuitif pour la prescription en nom commercial) - une interface avec le DMP très mauvaise et non intuitive (impossible d'envoyer les vaccins fait dans le DMP, un comble) - les ordo sécurisées qui ne marchent pas toujours sans que l'on sache pourquoi... - L'utilisation plus approfondi pour faire des protocoles en MSP n'est absolument pas fonctionnelle : les ingénieurs développement (qui ont fini par venir à la MSP après moulte appel au SAV) n'ont pas de solutions à nos préoccupation, je suis le premier médecin selon eux à vouloir utiliser cette fonction... exemple simple : pour un dépistage on peut créer le rappel mais ensuite on ne peut pas rentrer la date de réalisation (il faut scanner un document (ils ont proposé une feuille blanche) et cela rentre que c'est fait à la date du scan... Aucun intérêt en pratique et tellement chronophage donc inutilisable) Bref logiciel joli et intuitif mais pas du tout étudié pour nous faire gagner du temps ou travailler en coordination et les remontées des utilisateurs ne sont pas vraiment prise en compte (ou à la marge...). Edit : Si comme moi vous finissez par changer, sachez que je suis en attente depuis 6 mois de savoir comment récupérer mes données et je continue de payer depuis 2 mois pour rien (j'appelle toute les semaines pour avoir des nouvelles et RIEN!) Franchement déplorable jusqu'à la fin!!!
Damien
MSP · Médecin généraliste
3 ans d'utilisation
je déconseille fortement, nous changeons de logiciel, expérience catastrophique, inadapté a notre pratique moderne
DVD33360
MSP · Médecin généraliste
3 ans d'utilisation
Sarah
SOLO
1 an et 1 mois d'utilisation
Camille
GROUPE · Médecin généraliste
1 an et 1 mois d'utilisation
DocteurK
CENTRE · Médecin généraliste
3 ans d'utilisation
Anonyme
Gynécologie-obstétrique
3 ans d'utilisation
Larry
MSP · Médecin généraliste
3 ans d'utilisation
Logiciel à éviter, risque authentique de TMS avec toujours plus de clics, et surtout risque de burn out car rares sont les semaines sans rencontrer des pannes (parfois totales sur plusieurs heures). Celles ci sont sans compensation, tout au plus un message d'excuse. Certes, des tentatives d'amélioration sont à noter depuis 2 ans, mais les modules s'interconnectent mal et la structure du logiciel supporte mal les évolutions, alors même que l'éditeur s'y est engagé contractuellement. L'intégration des résultats et compte rendu est laborieuse et dépassée (toujours pas d'OCR). Certains interlocuteurs sont valables, conscients du problème. Mais ils sont peu nombreux et lorsqu'on fait remonter les infos, on nous renvoie vers des demandes en cours au R&D, voire que notre cas est isolé et étonnant. Or, après échanges entre confrères, c'est faux. Le fatalisme ne résout pas tout et l'utilisateur est en droit d'attendre un minimum de professionnalisme. En conclusion, un logiciel qui fait pas ou mal le job, instable (on redoute les MAJ), maltraitant.
SUWEN
MSP · Médecin généraliste
3 ans d'utilisation
Mot de l'éditeur
Cegedim Santé
“MLM – monlogicielmedical.com
Logiciel de gestion de cabinet médical référencé SEGUR, 100% digital.
Avec MLM, l’ensemble des informations médicales patients est disponible dès l’ouverture du dossier médical patient, la consultation est sécurisée avec la Base Claude Bernard et la facturation peut s’effectuer en mobilité.
MLM est labellisé E-Santé V2 pour les Maisons de santé pluridisciplinaire et Centres de santé.
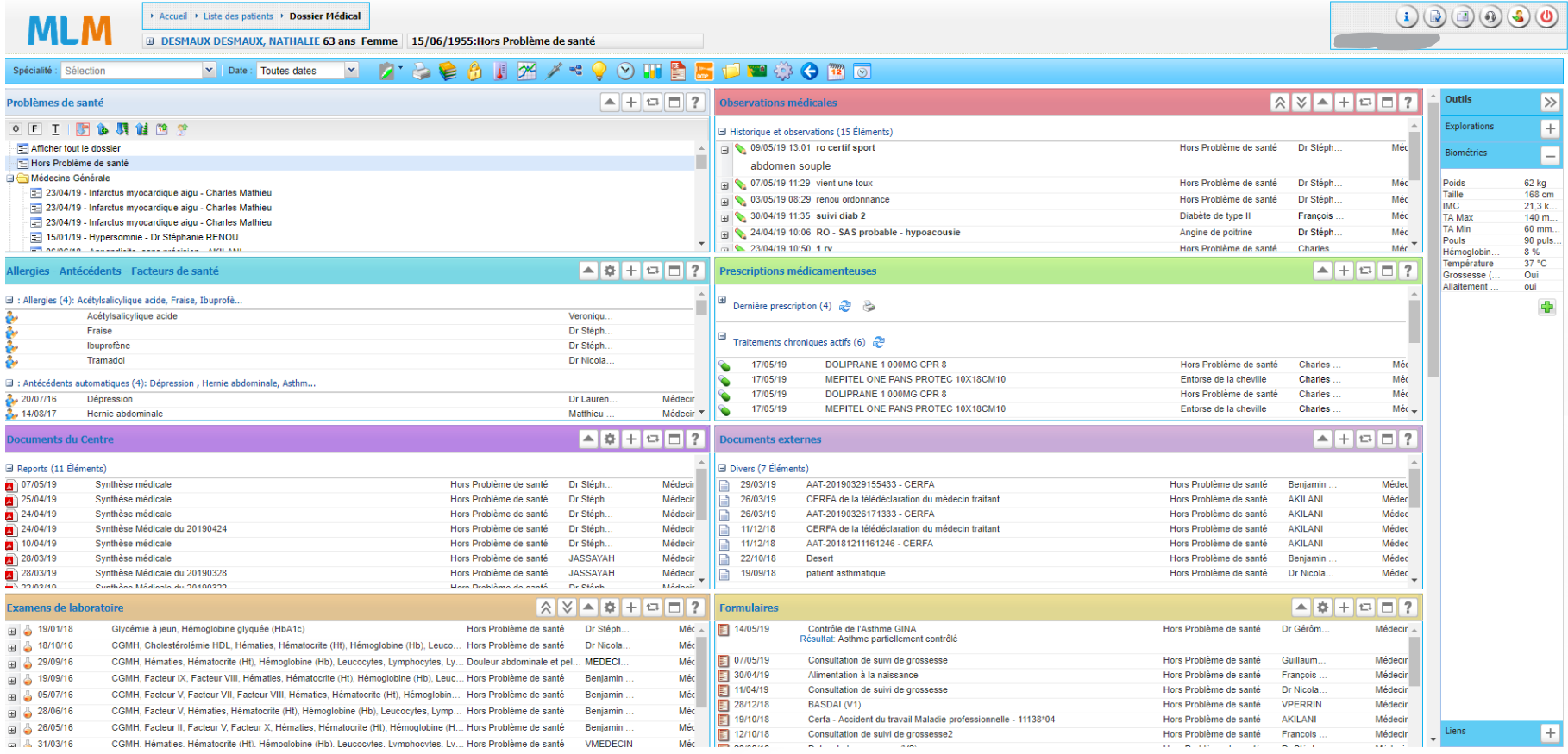
Dossier médical patient
MLM propose une interface paramétrable pour s’adapter au mode de fonctionnement de chaque utilisateur (disposition des sections, réalisation de maquette d’ordonnance, mise en place de favori pour gagner du temps, ajout de biométrie, …). En une page, l’ensemble des informations patients est centralisée pour une lisibilité de l’information à 360°. Régulièrement mis à jour, le logiciel évolue à l’écoute des utilisateurs, en cours actuellement le dossier médical patient.
Prescription médicamenteuse
Certifié LAP, la base de médicaments et de produits de santé pour l’aide à la prescription et à la délivrance médicamenteuse est intégrée nativement dans MLM. La Base Claude Bernard (BCB) est agréée HAS. MLM dispose d’un modèle d’ordonnance configurable pour une impression au format papier ou en ordonnance numérique via QR Code.
Facturation et télétransmission
La facturation se gère en toute sérénité avec des actes et tarifs à jour en temps réel et une conformité réglementaire permanente évitant tout risque de rejet FSE. Simple d’utilisation, MLM dispose de nombreux téléservices de l’Assurance Maladie (logiciel agréé INSi, ADRi, HRi, DMTi, AATi, IMTi et SCOR) pour une intégration rapide données et une meilleure de la facturation. Avec le module SCOR, disposez de l’outil d’identification, numérisation et rattachement des pièces justificatives d’un traitement.
Partage des documents DMP et MSS
Le partage des documents et ordonnances a été revu et optimisé pour permettre au praticien un échange sécurisé via la MSSanté et le DMP. Le logiciel a également été adapté pour permettre une facilitée d’envoi du Volet de Synthèse Médicale (VSM).
Interopérabilité avec la suite de services en ligne Maiia
Nos logiciels métiers sont interopérables avec l’ensemble de la suite Maiia : prise de rdv en ligne – agenda, téléconsultation – télésoin, messagerie instantanée sécurisée pour la coordination.
Sécurité des données
En choisissant un logiciel métier Cegedim Santé, vous bénéficiez des infrastructures, de l’expertise et de l’expérience du Groupe Cegedim, pour assurer l’hébergement et l’infogérance de vos données les plus sensibles. (Hébergement souverain des données via 4 datacenters en France certifiés HDS, ISO 20000-1/27001/27017/27018 et ISAE 3402)
”
Principales fonctionnalités
- 1En ligne
- 2En groupe
- 3Label ASIP-V2 avancé
- 4Label Ségur vague 1
- 5LAP Certifié HAS V1
Catégorie
Logiciels métier
Voir toutes les solutions